Hướng dẫn Request trang bị, thiết bị, dụng cụ
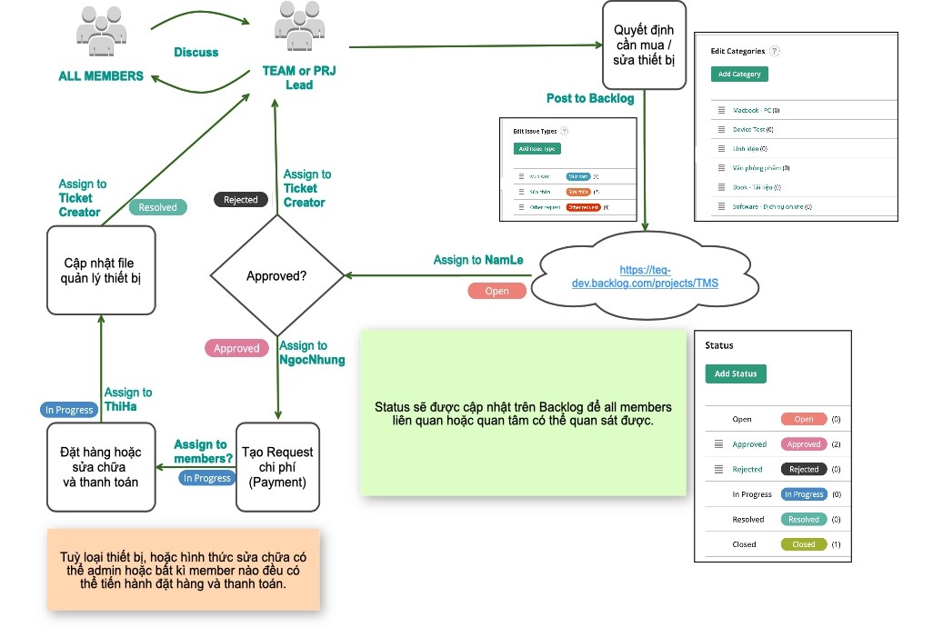
Nhằm giúp việc mua sắm/ sửa chữa trở nên dễ dàng và tiện quản lý hơn, Member truy cập vào backlog TMS https://exe-lab.backlog.com/wiki/EMS/Home để tạo ticket request. Quy trình xử lý sẽ theo hình mình hoạ bên dưới.
